0 前言
基于 centos7.9,docker-ce-20.10.18,kubelet-1.22.3-0
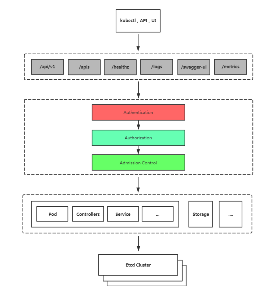
1 kubernetes 安全框架
- 客户端要想访问 K8s 集群
API Server,一般需要 CA 证书、Token 或者用户名 + 密码 - 如果 Pod 访问,需要
ServiceAccount
K8S 安全控制框架主要由下面 3 个阶段进行控制,每一个阶段都支持插件方式,通过 API Server 配置来启用插件。
- Authentication(鉴权)
- Authorization(授权)
- Admission Control(准入控制)
1.1 鉴权 (Authentication)
三种客户端身份认证:
- HTTPS 证书认证:基于 CA 证书签名的数字证书认证
- HTTP Token 认证:通过一个 Token 来识别用户
- HTTP Base 认证:用户名 + 密码的方式认证
1.2 授权 (Authorization)
RBAC(Role-Based Access Control,基于角色的访问控制):负责完成授权(Authorization)工作。
RBAC 根据 API 请求属性,决定允许还是拒绝。
比较常见的授权维度:
- user:用户名
- group:用户分组
- 资源,例如 pod、deployment
- 资源操作方法:get,list,create,update,patch,watch,delete
- 命名空间
- API 组
1.3 准入控制 (Admission Control)
Adminssion Control 实际上是一个准入控制器插件列表,发送到 API Server 的请求都需要经过这个列表中的每个准入控制器插件的检查,检查不通过,则拒绝请求
2 RBAC
https://kubernetes.io/zh-cn/docs/reference/access-authn-authz/rbac/
2.1 基础概念
RBAC(Role-Based Access Control,基于角色的访问控制),允许通过 Kubernetes API 动态配置策略。
角色
- Role:授权特定命名空间的访问权限
- ClusterRole:授权所有命名空间的访问权限
角色绑定
- RoleBinding:将角色绑定到主体(即 subject)
- ClusterRoleBinding:将集群角色绑定到主体
主体(subject)
- User:用户
- Group:用户组
- ServiceAccount:服务账号
2.2 示例
为 Amadeus 用户授权 default 命名空间 Pod 读取权限
2.2.1 新建用户
新建一个 k8s 用户大概可以分为以下几步:
- 签发用户证书
- 生成用户的证书 key
- 通过用户的证书 key,生成用户的证书请求 (csr)
- 通过 k8s api 的 ca 证书去签发用户的证书请求,生成用户的证书 (crt)
- 生成 kubeconfig 配置文件
- kubectl config set-cluster //集群配置
- kubectl config set-credentials //用户配置
- kubectl config set-context //context 配置
- kubectl config use-context //使用 context
- 使用新创建的用户
- kubectl –kubecofig=
path// 通过参数指定 - KUBECONFIG=
pathkubectl // 通过环境变量指定,path可以指定多个,用:连接,从而将多个配置文件合并在一起使用
- kubectl –kubecofig=
2.2.2 签发用户证书
可以使用 openssl 或者 cfssl 进行签发,任选一种
[root@k8s-node1 ~]# mkdir -p /etc/kubernetes/users/Amadeus
[root@k8s-node1 ~]# cd /etc/kubernetes/users/Amadeus/
openssl
# 创建用户证书 key
[root@k8s-node1 Amadeus]# openssl genrsa -out Amadeus.key 2048
# 创建用户证书请求 (csr),-subj 指定组和用户,其中 O 是组名,CN 是用户名
[root@k8s-node1 Amadeus]# openssl req -new -key Amadeus.key -out Amadeus.csr -subj "/O=hello/CN=Amadeus"
# 生成用户的证书 (crt),使用 k8s 的 ca 签发用户证书
[root@k8s-node1 Amadeus]# openssl x509 -req -in Amadeus.csr -CA /etc/kubernetes/pki/ca.crt -CAkey /etc/kubernetes/pki/ca.key -CAcreateserial -out Amadeus.crt -days 3650
[root@k8s-node1 Amadeus]# ls
Amadeus.crt Amadeus.csr Amadeus.key
cfssl
下载 cfssl 工具
wget --no-check-certificate https://github.com/cloudflare/cfssl/releases/download/1.2.0/cfssl_linux-amd64
wget --no-check-certificate https://github.com/cloudflare/cfssl/releases/download/1.2.0/cfssljson_linux-amd64
wget --no-check-certificate https://github.com/cloudflare/cfssl/releases/download/1.2.0/cfssl-certinfo_linux-amd64
chmod a+x cfssl*
mv cfssl_linux-amd64 /usr/bin/cfssl
mv cfssljson_linux-amd64 /usr/bin/cfssljson
mv cfssl-certinfo_linux-amd64 /usr/bin/cfssl-certinfo
[root@k8s-node1 ~]# cfssl version
Version: 1.2.0
Revision: dev
Runtime: go1.6
创建 ca-config.json 证书文件
cat > ca-config.json <<EOF
{
"signing": {
"default": {
"expiry": "87600h"
},
"profiles": {
"kubernetes": {
"usages": [
"signing",
"key encipherment",
"server auth",
"client auth"
],
"expiry": "87600h"
}
}
}
}
EOF
Amadeus-csr.json 证书文件
cat > Amadeus-csr.json <<EOF
{
"CN": "Amadeus",
"hosts": [],
"key": {
"algo": "rsa",
"size": 2048
},
"names": [
{
"C": "CN",
"ST": "BeiJing",
"L": "BeiJing",
"O": "k8s",
"OU": "System"
}
]
}
EOF
生成证书
[root@k8s-node1 ~]# cfssl gencert -ca=/etc/kubernetes/pki/ca.crt -ca-key=/etc/kubernetes/pki/ca.key -config=ca-config.json -profile=kubernetes Amadeus-csr.json | cfssljson -bare Amadeus
# 生成时会有警告,可以忽略,是因为提供的信息不是很全
[root@k8s-node1 ~]# ls Amadeus*
# 生成如下三个文件
Amadeus.csr # csr
Amadeus-key.pem # key
Amadeus.pem # crt
配置 kubeconfig 配置文件
生成 kubeconfig 文件,并将 cluster 信息添加进去
kubectl config set-cluster kubernetes \
--certificate-authority=/etc/kubernetes/pki/ca.crt \
--embed-certs=true \
--server=https://1.1.1.1:6443 \
--kubeconfig=Amadeus.kubeconfig
# --embed-certs=true 表示将证书写入etcd
为 kubeconfig 配置文件添加用户配置:设置用户证书 (crt) 和证书 key
kubectl config set-credentials Amadeus \
--client-key=Amadeus-key.pem \
--client-certificate=Amadeus.pem \
--embed-certs=true \
--kubeconfig=Amadeus.kubeconfig
为 kubeconfig 配置文件添加 context
kubectl config set-context Amadeus@kubernetes \
--cluster=kubernetes \
--user=Amadeus \
--kubeconfig=Amadeus.kubeconfig
为 kubeconfig 配置文件设置使用的 context
kubectl config use-context Amadeus@kubernetes --kubeconfig=Amadeus.kubeconfig
查看生成的配置文件
# KUBECONFIG=./Amadeus.kubeconfig kubectl config view
apiVersion: v1
clusters:
- cluster:
certificate-authority-data: DATA+OMITTED
server: https://1.1.1.1:6443
name: kubernetes
contexts:
- context:
cluster: kubernetes
user: Amadeus
name: Amadeus@kubernetes
current-context: Amadeus@kubernetes
kind: Config
preferences: {}
users:
- name: Amadeus
user:
client-certificate-data: REDACTED
client-key-data: REDACTED
2.2.3 创建 RBAC 权限策略
使 Amadeus 用户有权限查看 default 命名空间下的 pod
apiVersion: rbac.authorization.k8s.io/v1
kind: Role
metadata:
namespace: default
name: pod-reader
rules:
- apiGroups: [""] # api组,置空为核心组
resources: ["pods"] # 资源
verbs: ["get", "watch", "list"] # 对资源的操作
---
apiVersion: rbac.authorization.k8s.io/v1
kind: RoleBinding
metadata:
name: read-pods
namespace: default
subjects:
- kind: User
name: Amadeus # 绑定的用户名
apiGroup: rbac.authorization.k8s.io
roleRef:
kind: Role
name: pod-reader
apiGroup: rbac.authorization.k8s.io
2.2.4 测试验证
[root@k8s-node1 ~]# kubectl apply -f demo-rbac.yml
role.rbac.authorization.k8s.io/pod-reader created
rolebinding.rbac.authorization.k8s.io/read-pods created
# pod可以正常查看
[root@k8s-node1 ~]# cp /etc/kubernetes/users/Amadeus/Amadeus.kubeconfig /root/
[root@k8s-node1 ~]# KUBECONFIG=/root/Amadeus.kubeconfig kubectl get pods -n default
NAME READY STATUS RESTARTS AGE
bar-664fbc5498-kz4sr 1/1 Running 0 18h
bar-664fbc5498-r74vl 1/1 Running 0 18h
bar-664fbc5498-smqxm 1/1 Running 0 18h
......
# 其他资源都没有权限
[root@k8s-node1 ~]# KUBECONFIG=/root/Amadeus.kubeconfig kubectl get nodes
Error from server (Forbidden): nodes is forbidden: User "Amadeus" cannot list resource "nodes" in API group "" at the cluster scope
[root@k8s-node1 ~]# KUBECONFIG=/root/Amadeus.kubeconfig kubectl get deployments
Error from server (Forbidden): deployments.apps is forbidden: User "Amadeus" cannot list resource "deployments" in API group "apps" in the namespace "default"
给该用户增加查看、创建和删除 deployment 的权限,但 pod 的权限依旧只有查看
[root@k8s-node1 ~]# vim demo-rbac.yml
# 在rbac.yaml中增加如下规则
- apiGroups: ["apps"]
resources: ["deployments"]
verbs: ["get", "watch", "list", "create", "delete"]
[root@k8s-node1 ~]# kubectl apply -f demo-rbac.yml
role.rbac.authorization.k8s.io/pod-reader configured
rolebinding.rbac.authorization.k8s.io/read-pods unchanged
# 操作 deployment
[root@k8s-node1 ~]# KUBECONFIG=/root/Amadeus.kubeconfig kubectl create deployment my-dep --image=nginx:1.22.1 --replicas=3
deployment.apps/my-dep created
[root@k8s-node1 ~]# KUBECONFIG=/root/Amadeus.kubeconfig kubectl get pods -l app=my-dep
NAME READY STATUS RESTARTS AGE
my-dep-bc4cb798-4kbkq 1/1 Running 0 15s
my-dep-bc4cb798-jdzq7 1/1 Running 0 15s
my-dep-bc4cb798-lhm8p 1/1 Running 0 15s
[root@k8s-node1 ~]# KUBECONFIG=/root/Amadeus.kubeconfig kubectl delete deployment my-dep
deployment.apps "my-dep" deleted
3 网络策略 (Network Policy)
3.1 基础概念
网络策略(Network Policy),用于限制 Pod 出入流量,提供 Pod 级别和 Namespace 级别网络访问控制。
一些应用场景:
- 应用程序间的访问控制。例如微服务 A 允许访问微服务 B,微服务 C 不能访问微服务 A
- 开发环境命名空间不能访问测试环境命名空间 Pod
- 当 Pod 暴露到外部时,需要做 Pod 白名单
- 多租户网络环境隔离
Pod 网络入口方向隔离:
- 基于 Pod 级网络隔离:只允许特定对象访问 Pod(使用标签定义),允许白名单上的 IP 地址或者 IP 段访问 Pod
- 基于 Namespace 级网络隔离:多个命名空间,A 和 B 命名空间 Pod 完全隔离。
Pod 网络出口方向隔离:
- 拒绝某个 Namespace 上所有 Pod 访问外部
- 基于目的 IP 的网络隔离:只允许 Pod 访问白名单上的 IP 地址或者 IP 段
- 基于目标端口的网络隔离:只允许 Pod 访问白名单上的端
3.2 示例一
只允许 default 命名空间中携带 run=client1 标签的 Pod 访问 default 命名空间携带 app=web 标签的 Pod 的 80 端口,无法 ping 通
[root@k8s-node1 ~]# kubectl create deployment web --image=nginx:1.22.1
[root@k8s-node1 ~]# kubectl run client1 --image=busybox:1.28 -- sleep 36000
[root@k8s-node1 ~]# kubectl run client2 --image=busybox:1.28 -- sleep 36000
[root@k8s-node1 ~]# kubectl get pods --show-labels
NAME READY STATUS RESTARTS AGE LABELS
client1 1/1 Running 0 69s run=client1
client2 1/1 Running 0 62s run=client2
web-bc7cc9f65-5mg9d 1/1 Running 0 2m3s app=web,pod-template-hash=bc7cc9f65
networkpolicy.yaml 示例
apiVersion: networking.k8s.io/v1
kind: NetworkPolicy
metadata:
name: test-network-policy
namespace: default
spec:
podSelector:
matchLabels:
app: web
policyTypes:
- Ingress
ingress:
- from:
- namespaceSelector:
matchLabels:
project: default
- podSelector:
matchLabels:
run: client1
ports:
- protocol: TCP
port: 80
测试验证
[root@k8s-node1 ~]# kubectl apply -f networkpolicy.yaml
[root@k8s-node1 ~]# kubectl get networkpolicy
[root@k8s-node1 ~]# kubectl get pods web-bc7cc9f65-hdhr2 -o jsonpath='{.metadata.annotations.cni\.projectcalico\.org\/podIP}'
10.244.169.169/32
[root@k8s-node1 ~]# kubectl exec -it client1 -- telnet 10.244.169.169 80
Connected to 10.244.169.169
[root@k8s-node1 ~]# kubectl exec -it client2 -- telnet 10.244.169.169 80
# 超时无法联通
[root@k8s-node1 ~]# kubectl delete -f networkpolicy.yaml
3.3 示例二
ns1 命名空间下所有 pod 可以互相访问,也可以访问其他命名空间 Pod,但其他命名空间不能访问 ns1 命名空间 Pod。
[root@k8s-node1 ~]# kubectl create ns ns1
[root@k8s-node1 ~]# kubectl run ns1-client1 --image=busybox -n ns1 -- sleep 36000
[root@k8s-node1 ~]# kubectl run ns1-client2 --image=busybox -n ns1 -- sleep 36000
[root@k8s-node1 ~]# kubectl get pods -n ns1 -o wide
NAME READY STATUS RESTARTS AGE IP NODE NOMINATED NODE READINESS GATES
ns1-client1 1/1 Running 0 78s 10.244.169.168 k8s-node2 <none> <none>
ns1-client2 1/1 Running 0 70s 10.244.107.212 k8s-node3 <none> <none>
[root@k8s-node1 ~]# kubectl get pods -o wide
NAME READY STATUS RESTARTS AGE IP NODE NOMINATED NODE READINESS GATES
client1 1/1 Running 0 51s 10.244.169.171 k8s-node2 <none> <none>
client2 1/1 Running 0 26m 10.244.107.238 k8s-node3 <none> <none>
networkpolicy.yaml
apiVersion: networking.k8s.io/v1
kind: NetworkPolicy
metadata:
name: deny-from-other-namespaces
namespace: ns1
spec:
podSelector: {} # 置空表示默认所有Pod
policyTypes:
- Ingress
ingress:
- from:
- podSelector: {} # 置空表示拒绝所有
验证
[root@k8s-node1 ~]# kubectl apply -f networkpolicy.yaml
[root@k8s-node1 ~]# kubectl get networkpolicy -n ns1
# ns1命名空间内pod可以互通
[root@k8s-node1 ~]# kubectl exec -it ns1-client1 -n ns1 -- ping 10.244.107.212 # ns1-client2
PING 10.244.107.212 (10.244.107.212): 56 data bytes
64 bytes from 10.244.107.212: seq=0 ttl=62 time=0.900 ms
64 bytes from 10.244.107.212: seq=1 ttl=62 time=0.651 ms
# default命名空间的pod无法访问ns1命名空间的pod
[root@k8s-node1 ~]# kubectl exec -it client1 -- ping 10.244.107.212 # ns1-client2
# ns1命名空间的pod可以正常访问default命名空间的pod
[root@k8s-node1 ~]# kubectl exec -it ns1-client1 -n ns1 -- ping 10.244.169.171 # client1
PING 10.244.169.171 (10.244.169.171): 56 data bytes
64 bytes from 10.244.169.171: seq=0 ttl=63 time=0.119 ms
64 bytes from 10.244.169.171: seq=1 ttl=63 time=0.067 ms
[root@k8s-node1 ~]# kubectl delete -f networkpolicy.yaml
以上

